wikiv2:huawei_vlanif
Huawei - VLANIF
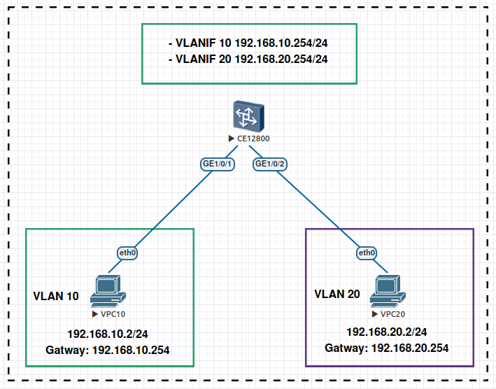
CE12800
[~CE12800]vlan batch 10 20
[*CE12800]interface GE 1/0/1 [~CE12800-GE1/0/1]undo shutdown [*CE12800-GE1/0/1]port link-type access [*CE12800-GE1/0/1]port default vlan 10 [*CE12800-GE1/0/1]commit [~CE12800-GE1/0/1]quit
[~CE12800]interface GE 1/0/2 [~CE12800-GE1/0/2]undo shutdown [~CE12800-GE1/0/2]port link-type access [~CE12800-GE1/0/2]port default vlan 20 [*CE12800-GE1/0/2]commit [~CE12800-GE1/0/2]quit
[~CE12800]interface Vlanif 10 [*CE12800-Vlanif10]ip address 192.168.10.254 24 [*CE12800-Vlanif10]commit [~CE12800-Vlanif10]quit
[~CE12800]interface Vlanif 20 [*CE12800-Vlanif20]ip address 192.168.20.254 255.255.255.0 [*CE12800-Vlanif20]commit [~CE12800-Vlanif20]quit
[~CE12800]display vlan The total number of vlans is : 3 -------------------------------------------------------------------------------- U: Up; D: Down; TG: Tagged; UT: Untagged; MP: Vlan-mapping; ST: Vlan-stacking; #: ProtocolTransparent-vlan; *: Management-vlan; MAC-LRN: MAC-address learning; STAT: Statistic; BC: Broadcast; MC: Multicast; UC: Unknown-unicast; FWD: Forward; DSD: Discard; -------------------------------------------------------------------------------- VID Ports -------------------------------------------------------------------------------- 1 UT:GE1/0/0(D) GE1/0/3(D) GE1/0/4(D) GE1/0/5(D) GE1/0/6(D) GE1/0/7(D) GE1/0/8(D) GE1/0/9(D) 10 UT:GE1/0/1(U) 20 UT:GE1/0/2(U) VID Type Status Property MAC-LRN STAT BC MC UC Description -------------------------------------------------------------------------------- 1 common enable default enable disable FWD FWD FWD VLAN 0001 10 common enable default enable disable FWD FWD FWD VLAN 0010 20 common enable default enable disable FWD FWD FWD VLAN 0020
[~CE12800]display ip interface brief *down: administratively down !down: FIB overload down ^down: standby (l): loopback (s): spoofing (d): Dampening Suppressed The number of interface that is UP in Physical is 4 The number of interface that is DOWN in Physical is 0 The number of interface that is UP in Protocol is 3 The number of interface that is DOWN in Protocol is 1 Interface IP Address/Mask Physical Protocol VPN MEth0/0/0 unassigned up down -- NULL0 unassigned up up(s) -- Vlanif10 192.168.10.254/24 up up -- Vlanif20 192.168.20.254/24 up up --
[~CE12800]display current-configuration interface ge 1/0/1 # interface GE1/0/1 undo shutdown port default vlan 10 # return
[~CE12800]display current-configuration interface ge 1/0/2 # interface GE1/0/2 undo shutdown port default vlan 20 # return
wikiv2/huawei_vlanif.txt · Last modified: by 127.0.0.1

